Förberedelsematerial
Vi är glada att du har valt att gå vidare med onboardingprocessen för TOPdesk Knowledge Management modul. För att säkerställa en smidig och effektiv övergång har vi sammanställt ett förberedelsedokument som kommer att guida dig genom de olika stegen.
Vill du ladda ner detta som en PDF? Klicka här
Här hittar du en kort introduktionsvideo till modulen
Syfte med dagen:
- Allmän orientering i kunskapshantering och best practice i TOPdesk
- Dokumentation av processer och roller.
- Konfigurering av verktyget tillsammans med IT Software
- Konfigurera behörigheter för kunskapsartiklar internt och/eller externt för handläggare och slutanvändare
- Skapa ett antal kunskapsartiklar samt standardlösningar. Vi kommer skapa en grundstruktur för hur kunskapsartiklar presenteras i handläggargränssnittet.
Implementeringen sker som undervisning och sparring, så att ni sedan kan arbeta självständigt i modulen på egen hand.
När dagen är genomförd ska ni på egen hand kunna skapa och konfigurera kunskapsartiklar samt standardlösningar. Exempel på processkarta samt kunskapsartiklar finnes i slutet av dokumentet.
Syfte
Hur fungerar modulen?
Modulen för kunskapshantering organiserar och hanterar alla kunskapsartiklar i din TOPdesk-miljö. Kunskapsartiklar kan publiceras båda för handläggare och slutanvändare för att besvara frågor snabbt och enhetligt. Kunskapsartiklar kan även kopplas ihop med standardlösningar för att förenkla administrationen av återkommande ärenden för handläggarna. Vi använder även kunskapsmodulen för att publicera nyheter intern och på portalen.
Hur ser en framgångsrik implementering ut?
Implementeringen lyckas när ni är redo att slutföra installationen och i framtiden kunna underhålla modulen på egen hand. Var beredd på att detta vanligtvis kräver arbete med både TOPdesk och er organisation och innefattar processer som konsult från IT Software hjälper till med.
Förbered/diskutera inför dagen:
- Välj ut några kunskapsartiklar som ni vill skapa i TOPdesk för handläggare och slutanvändare.
- Välj ut ett repetitivt ärende, t.ex. lösenordsbyte som vi kan skapa en standardlösning till (knyta korrekt kategorier, handläggargrupp, status etc. vid första knapptryck)
- Finns det en kunskapsansvarig idag? Om inte; fundera på vem det kan vara för respektive avdelning som ska implementeras i TOPdesk i detta projekt-scope.
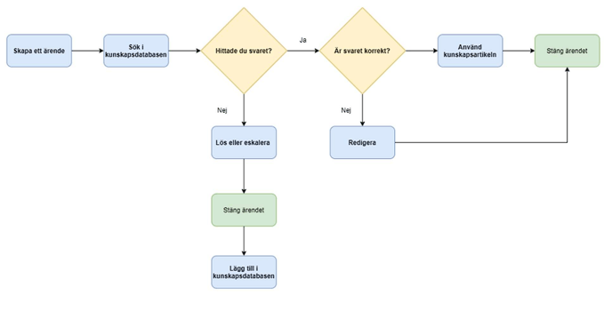
- Har ni en processkarta för hur ni skapar, nyttjar, uppdaterar samt arkiverar utdaterade kunskapsartiklar? Se exempel i slutet av dokumentet.
- Fundera/diskutera vilka som ska/kan skapa nya kunskapsartiklar i TOPdesk, vilka kan publicera artiklar och vilka kan arkivera befintliga.
Exempel på processkarta

Genomförande
Modulen för kunskapshantering stödjer användarna vid hantering av ärenden, och även
slutanvändare på portalen. Modulen möjliggör en snabbare, mer effektiv och enhetlig hantering av ärenden. Kunskapsartiklar på portalen möjliggör även att slutanvändarna kan få självhjälp. På så vis behöver inte slutanvändaren alltid skapa ett ärende när de har en fråga.
Vid införandet av en aktiv kunskapshantering får man del av Shif-Left.
Shift left är en modell skapad för att flytta informationen närmare både handläggaren och
slutanvändaren. Fördelar med detta är
- Du besvarar återkommande frågor snabbare
- Du får därmed mer tid för komplexa arbetsuppgifter
- Reducerar kostnaden per ärende att handlägga
Det är viktigt att man håller kunskapsartiklar uppdaterade. Återkommande frågor bör alltid ha en artikel som besvarar frågan. Kunskapsdatabasen och hantering är alltid levande. Med hjälp av den självbetjäning som finns i TOPdesk kommer dessa hjälpa nya handläggare snabbare komma in i sin roll. Det gör också att slutanvändare enklare kan hjälpa sig själva på ett smidigt sätt.
Var inte rädd att skapa nya artiklar men ha en tydlig process för hur de ska hanteras, hur de publiceras och arkiveras.
Vem ska delta?
Förutom konsult från IT Software är en grupp på 3-6 av era nyckelpersoner ofta en lämpliga storlek för att säkerställa noggrannhet, sparring, ägande, idéutveckling och ansvarsfördelning. Det kan t.ex. vara:
- Projektledare
- Systemägare med några kollegor från respektive avdelning
- Relevanta processägare från andra avdelningar
- Er TOPdesk-administratör
Allmänt angående modulimplementeringar
Dagordningen för konsultbesöket varierar från kund till kund, men den övergripande
implementeringen av modulen innehåller vanligtvis följande element:
- Identifiering av övergripande behov för modulen
- Introduktion av intressenter, både närvarande och andra
- Granskning av processer i förhållande till modulen, som också kan omfatta andra moduler
- Definition av uppföljningsuppgifter hos kunden
förberedelser och konsultens erfarenhet av att sätta upp systemet för att stödja och optimera
processer.
Efterarbete
Efter varje konsultbesök måste ni ofta fortsätta arbeta med vissa uppgifter som konsulten har definierat, såsom:
- Mata in data (t.ex. tjänstebeskrivningar)
- Involvering av andra intressenter än mötesdeltagarna för att få sparring och ytterligare input
- Testa processerna med faktiska användare och chefer från organisationen
- Förberedelser inför nästa möte
